Alüminyum sektörü

Üretim birimi ve gömülü emisyonlar

AB’ye ithal edilen beyan edilen alüminyum ürünlerinin miktarı metrik ton cinsinden ifade edilmelidir. Bir işletmeci olarak, raporlama amacıyla tesis veya üretim sürecinde üretilen CBAM ürününün(ürünlerinin) miktarını kaydetmelisiniz.

Endüstri sektörü

Alüminyum

Malların üretim birimi

Ton (metrik), menşe ülkedeki tesis veya üretim sürecine göre her sektör ürün türü için ayrı ayrı raporlanır.

İlgili faaliyetler

Alüminadan veya ikincil ham maddelerden (alüminyum hurdası) metalürjik, kimyasal veya elektrolitik yollarla işlenmemiş alüminyum üretmek; yarı işlenmiş ve bitmiş alüminyum ürünlerin imalatı.

İlgili sera gazları

Karbondioksit (CO2) ve perflorokarbonlar (CF4 ve C2F6)

Doğrudan Emisyonlar

Ton (metrik) CO2e

Dolaylı emisyonlar

Tüketilen elektrik miktarı (MWh), CO2 veya CO2e’nin Ton (metrik) cinsinden dolaylı emisyonlarını hesaplamak için kullanılan kaynak ve emisyon faktörü..

Geçiş döneminde ayrıca rapor edilecektir.

Gömülü emisyonlar için birim

Menşe ülkedeki tesise göre, her bir mal türü için ayrı ayrı rapor edilen, ürün tonu başına ton CO2e emisyonları.

Alüminyum sektörü geçiş döneminde hem doğrudan emisyonları, hem de dolaylı emisyonları hesaba katmalıdır. Dolaylı emisyonlar ayrıca rapor edilecektir49. Emisyonlar, çıktı tonu başına metrik ton CO2 eşdeğeri (tCO2e) emisyonlar cinsinden rapor edilmelidir. Bu rakam, menşe ülkenizdeki özel tesis veya üretim süreci için hesaplanmalıdır.

Alüminyum ürünler için doğrudan ve dolaylı spesifik gömülü emisyon (SEE) değerlerinin nasıl elde edildiğini ve AB’ye yapılan ithalatın gömülü emisyonlarının nasıl hesaplandığını gösteren bir vaka çalışmasının verildiğini unutmayın.

Aşağıdaki bölümlerde alüminyum sektörü mallarına ilişkin sistem sınırlarının nasıl tanımlanması gerektiği açıklanmakta ve izleme ve raporlama amacıyla dahil edilmesi gereken üretim süreçlerinin unsurları belirlenmektedir.

Aşağıdaki Tablo 5-8‘de alüminyum sanayi sektöründe CBAM geçiş dönemi kapsamındaki ilgili mallar listelenmektedir. Sol sütundaki toplu mal kategorisi, izleme amacıyla ortak “üretim süreçlerinin” tanımlanacağı grupları tanımlar.

Tablo 5-8: Alüminyum sektöründeki CBAM ürünleri

Toplu mal kategorisi

Ürün CN Kodu

Açıklama

İşlenmemiş alüminyum

7601

İşlenmemiş alüminyum

Alüminyum ürünler

7603 –

7608,

7609 00

00, 7610,

7611 00

00, 7612,

7613 00

00, 7614,

7616

7603 – Alüminyum tozları ve pulları

7604 – Alüminyum çubuklar, borular ve profiller

7605 – Alüminyum tel

7606 – Kalınlığı 0,2 mm’yi aşan alüminyum plakalar, levhalar ve şeritler

7607 – Kalınlığı (herhangi bir destek hariç) 0,2 mm’yi geçmeyen alüminyum folyo (kağıt, kağıt-karton, plastik veya benzer destek malzemeleri ile basılmış veya desteklenmiş olsun veya olmasın)

7608 – Alüminyum tüpler ve borular

7609 00 00 – Alüminyum boru veya boru bağlantı parçaları (örneğin, kaplinler, dirsekler, manşonlar)

7610 – Alüminyum yapılar (9406 pozisyonundaki prefabrik binalar hariç) ve yapı parçaları (örneğin, köprüler ve köprü bölümleri, kuleler, kafes direkler, çatılar, çatı kaplama çerçeveleri, kapılar ve pencereler ve bunların çerçeveleri ve kapı eşikleri, korkuluklar, sütunlar ve kolonlar); yapılarda kullanılmak üzere hazırlanmış alüminyum levhalar, çubuklar, profiller, tüpler ve benzerleri

7611 00 00 – Herhangi bir malzeme için (sıkıştırılmış veya sıvılaştırılmış gaz hariç), kapasitesi 300 litreyi aşan, astarlı veya ısı yalıtımlı olsun veya olmasın, ancak mekanik veya termal ekipmanla donatılmamış alüminyum rezervuarlar, tanklar, fıçılar ve benzeri kaplar

7612 – Alüminyum fıçılar, variller, teneke kutular, kutular ve benzeri kaplar (sert veya katlanabilir boru şeklindeki kaplar dahil), herhangi bir malzeme için (sıkıştırılmış veya sıvılaştırılmış gaz hariç), kapasitesi 300 litreyi geçmeyen, astarlı veya ısı yalıtımlı olsun veya olmasın, ancak mekanik veya termal ekipmanla donatılmamış

7613 00 00 – Sıkıştırılmış veya sıvılaştırılmış gaz için alüminyum kaplar

7614 – Alüminyumdan bükülü teller, kablolar, örülmüş bantlar ve benzerleri (elektriksel olarak yalıtılmamış)

7616 – Alüminyumun diğer başlıkları

Kaynak: CBAM Yönetmeliği

Tablo 5-8‘de listelenen toplu ürün kategorileri, hem bitmiş alüminyum ürünleri, hem de alüminyum ürünlerin üretiminde tüketilen bir öncül “işlenmemiş alüminyumu” içermektedir.

Yalnızca Uygulama Yönetmeliğinde belirtildiği gibi üretim sürecinin sistem sınırlarıyla ilgili öncüler olarak listelenen girdi malzemeleri dikkate alınacaktır. Tablo 5-9‘da olası öncüler toplu mal kategorisine ve üretim yoluna göre aşağıda listelenmektedir.

Tablo 5-9: Toplu mal kategorileri, bunların üretim yolları ve muhtemel ilgili öncüler

Toplu Mal Kategorisi

İlgili öncüler

Üretim rotası

 

İşlenmemiş alüminyum

Birincil alüminyum için yok

İkincil alüminyum için – eğer süreçte kullanılıyorsa diğer kaynaklardan elde edilen işlenmemiş alüminyum

Birincil alüminyum

İkincil alüminyum

Alüminyum ürünler

İşlenmemiş alüminyum (biliniyorsa birincil ve ikincil alüminyum olarak ayrılmıştır), diğer alüminyum ürünler (üretim sürecinde kullanılıyorsa).

İşlenmemiş alüminyum, çeşitli üretim yöntemleriyle (elektrolitik eritme için “birincil alüminyum”, hurdanın eritilmesi/geri dönüştürülmesi için “ikincil alüminyum”) metal külçeler, bloklar, kütükler, levhalar veya benzeri olarak üretilir. Üretiminde kullanılan ham maddelerin (birincil alüminyum için karbon anotlar ve alümina, ikincil alüminyum için hurda) ve yakıtların sıfır gömülü emisyona sahip olduğu kabul edildiğinden, bir “basit ürün” olarak tanımlanmaktadır.

Yukarıda listelenen alüminyum ürünler, üretilen çoğu alüminyum ürün türünü içerir. Alüminyum ürünler, işlenmemiş alüminyum öncüden kaynaklanan gömülü emisyonları içerdiğinden karmaşık ürünler olarak tanımlanır.

Alüminyum sektörü ürünlerinin üretimi, aşağıda özetlenen bir dizi farklı süreç yoluyla gerçekleştirilir.

İlgili üretim süreçleri ve rotalarının tanımı ve açıklanması

İşlenmemiş alüminyum öncüsü ve alüminyum ürünlerinin sistem sınırları farklıdır ve belirli koşullar altında, girdi faaliyetleri ve çıktı faaliyetleri de dahil olmak üzere, bu malların üretim süreçleriyle doğrudan veya dolaylı olarak bağlantılı tüm süreçleri içerecek şekilde bir araya toplanabilir.

Şekil 5-14: Alüminyum ürünlerin sistem sınırları ve değer zinciri

Yukarıdaki diyagramda birincil alüminyum eritme yolundaki fark, önceden pişirilmiş olması veya Søderberg anotları gibi kullanılan farklı elektrot malzemelerinden kaynaklanmaktadır.

Alüminyum sektörü için izlenmesi gereken ilgili emisyonlar ayrıntılı olarak verilmektedir.

İşlenmemiş alüminyum – Birincil (elektrolitik) eritme üretim yolu

Birincil alüminyum, elektrolitik hücrelerde alüminanın elektrolizi ile üretilir. Elektroliz sırasında alüminyum indirgenir ve alüminadan gelen oksijen serbest bırakılır ve karbon

Anotla birleşerek karbondioksit ve karbonmonoksit oluşturur; bu nedenle birincil alüminyum işlemindeki karbon anotlar, işlem sırasında sürekli olarak tüketilir.

Birincil alüminyum hücre sistemleri kullanılan anot tipine göre değişir. “Önceden pişirilmiş” elektrolitik hücre, düzenli olarak değiştirilmesi gereken birden fazla önceden pişirilmiş karbon anot kullanır. “Søderberg” elektrolitik hücresi, izabe ocağındaki elektrolitik işlem sırasında açığa çıkan ısı aracılığıyla hücre içinde yerinde kendiliğinden pişirilen tek bir sürekli karbon anodu kullanır; “yeşil” anot macunu briketleri üst tarafa eklenirken, anot alt kısımda tüketilir. Erimiş alüminyum katotta birikir ve hücrenin tabanında toplanır; döküm tesisine taşınmadan önce periyodik olarak vakum sifonları aracılığıyla potalara çekilir. Döküm tesisinde erimiş alüminyum, metal külçelerin, blokların, kütüklerin, levhaların veya benzerlerinin dökümünden önce daha ileri işlemler için bekletme fırınlarında tutulur; bu aşamada küçük miktarlarda temiz ticari hurda da eklenebilir.

Uygulama Yönetmeliği, birincil (elektrolitik) izabe üretim rotası için doğrudan emisyonların izlenmesine yönelik sistem sınırlarını aşağıdakileri kapsayacak şekilde tanımlar:

“– Elektrotların veya elektrot macunlarının tüketiminden kaynaklanan CO2 emisyonları.

 Kullanılan yakıtlardan kaynaklanan CO2 emisyonları (örneğin ham maddelerin kurutulması ve ön ısıtılması, elektroliz hücrelerinin ısıtılması, döküm için gerekli ısıtma için).

 İlgiliyse soda külü veya kireç taşından kaynaklanan herhangi bir baca gazı arıtımından kaynaklanan CO2 emisyonları.

 Bu üretim süreci için ilgili öncüler yoktur. Üretim sürecinde tüketilen elektrikten kaynaklanan dolaylı emisyonlar da izlenmelidir.

Yukarıdaki sistem sınırları tanımına uygun olarak, aşağıdaki üretim adımları birincil alüminyum tesislerinin sınırları dahilinde olduğu kabul edilebilir:

  • Ham madde hazırlama – çeşitli katkı bileşenlerinin depolanması
  • Alüminyum üretim süreci için elektrolitik hücre sistemi – tüm adımlar.
  • Döküm tesisi – bekletme fırınları, taşıma sistemleri, ileri metal işleme (metal işleme, alaşımlama ve homojenleştirme) ve döküm dahil tüm adımlar.
  • Emisyon kontrolü – havaya, suya veya toprağa bırakılacak emisyonların arıtılması için.
  • Birincil alüminyum üretim yolunda tüketilen işlem malzemeleri (alümina, önceden pişirilmiş karbon anotlar, “yeşil” anot macunu briketleri, kriyolit ve diğer katkı maddeleri) ham madde olarak işlenir ve dolayısıyla sıfır gömülü emisyona

Şekil 5-15: İşlenmemiş alüminyumun sistem sınırları – birincil izabe üretim rotası

İşlenmemiş alüminyum – ikincil eritme (geri dönüşüm) üretim yolu

İkincil alüminyum esas olarak geri dönüşüm için toplanan tüketici sonrası alüminyum hurdalarından üretilir (ancak işlenmemiş alüminyum da ayrı olarak eklenebilir). Hurda, türüne (döküm veya dövme alaşım) ve gerekli ön işlem önlemlerinin türüne (örn. kaplamadan arındırma, yağdan arındırma) göre sınıflandırılır ve daha sonra uygun tipteki fırınlarda (tipik olarak döner veya yansımalı, ancak endüksiyon fırınları da kullanılabilir) aşağıdakileri içeren ileri işlemlerden önce: alaşımlama, eriyik muamelesi (tuz veya klorlama ilavesi) ve son olarak metal külçelerin, blokların, kütüklerin, levhaların veya benzerlerinin dökümü. Kullanılan tipik yakıtlar doğal gaz, LPG veya akaryakıttır.

Uygulama Yönetmeliği (bölüm 3 Ek II), ikincil eritme (geri dönüşüm) üretim yoluna yönelik doğrudan emisyonların izlenmesine yönelik sistem sınırlarını aşağıdakileri kapsayacak şekilde tanımlar:

“ – Ham maddelerin kurutulması ve ön ısıtılması için kullanılan, eritme fırınlarında kullanılan, hurdanın kaplama ve yağdan arındırma gibi ön işlemlerinde ve ilgili kalıntıların yakılmasında kullanılan her türlü yakıttan ve külçe, kütük veya levhaların dökümü için gerekli yakıtlardan kaynaklanan CO2 emisyonları.

  • Sıyırma işlemi ve cürufun geri kazanımı gibi ilgili faaliyetlerde kullanılan yakıtlardan kaynaklanan CO2 emisyonları.
  • İlgiliyse soda külü veya kireç taşından kaynaklanan herhangi bir baca gazı arıtımından kaynaklanan CO2 emisyonları.”

İlgili bir öncü, eğer işlemde kullanılıyorsa, diğer kaynaklardan elde edilen işlenmemiş alüminyumdur. Üretim sürecinde tüketilen elektrikten kaynaklanan dolaylı emisyonlar da izlenmelidir.

Yukarıdaki sistem sınırları tanımına uygun olarak, aşağıdaki üretim adımlarının ikincil alüminyum sınırları dahilinde olduğu kabul edilmelidir:

  • Ham madde hazırlama – hurdanın ayrıştırılması, ön işlenmesi (kaplamadan ve yağdan arındırma), kurutulması ve ön ısıtılması
  • Alüminyum üretim süreci için fırın sistemi – fırın yükleme, eritme ve bekletme fırınları dahil tüm adımlar.
  • Döküm tesisi – bekletme fırınları, taşıma sistemleri, ileri metal işleme (metal işleme, alaşımlama ve homojenleştirme) ve döküm dahil tüm adımlar.
  • Emisyon kontrolü – havaya, suya veya toprağa bırakılacak emisyonların arıtılması için.

Aşağıdaki Şekil 5-16, ikincil alüminyum üretimi için ilgili süreçlerinin sistem sınırlarını göstermektedir.

Şekil 5-16: İşlenmemiş alüminyumun sistem sınırları – ikincil eritme üretim rotası

İkincil alüminyum sürecinden kaynaklanan PFC emisyonları yoktur.

Alüminyum hurdası, ikincil eritme üretim rotasının ana malzeme girdisidir. Hurda (ister tüketim öncesi, ister tüketim sonrası olsun) ham madde olarak değerlendirilir ve dolayısıyla sıfır emisyona sahiptir.

Bu sürecin ürününün %5’ten fazla alaşım elementleri içerdiği durumlarda, ürünün gömülü emisyonlarının alaşım elementlerinin kütlesinin birincil eritme işleminden elde edilen işlenmemiş alüminyum gibi hesaplanacağına dikkat edin.

Alüminyum ürünler üretim süreci

Alüminyum ürünler, öncü işlenmemiş alüminyumun (alaşımlı veya alaşımsız) daha fazla işlenmesiyle üretilir. Alüminyum ürünler, ekstrüzyon, döküm, sıcak ve soğuk haddeleme, dövme ve çekme gibi çeşitli şekillendirme işlemleriyle üretilir. Ekstrüzyon, alüminyum profil üretmek için kullanılan yaygın bir işlemdir. Plaka, levha ve folyo üretmek için sıcak ve soğuk haddeleme kullanılabilir. Döküm karmaşık formlar üretmek için kullanılabilir.

Uygulama Yönetmeliği, alüminyum ürünler üretim rotası için doğrudan emisyonların izlenmesine yönelik sistem sınırlarını aşağıdakileri kapsayacak şekilde tanımlar:

“ – Alüminyum ürünleri oluşturan süreçlerde ve baca gazı temizliğinde yakıt tüketiminden kaynaklanan tüm CO2 emisyonları.”

 İlgili öncüler, üretim sürecinde kullanılıyorsa işlenmemiş alüminyum (her biri farklı gömülü emisyonlara sahip olduğundan, veriler biliniyorsa birincil ve ikincil alüminyum ayrı ayrı ele alınmalıdır) ve alüminyum ürünlerdir. Üretim sürecinde tüketilen elektrikten kaynaklanan dolaylı emisyonlar da izlenmelidir.

Yukarıdaki sistem sınırları tanımına uygun olarak, aşağıdaki üretim adımları temel alüminyum ürünleri tesislerinin sınırları dahilinde olduğu kabul edilmelidir:

  • Ham madde hazırlama – ön ısıtma, yeniden eritme ve alaşımlama
  • Şekillendirme işlemleri – ekstrüzyon, döküm, sıcak ve soğuk haddeleme, dövme, çekme dahil (ancak bunlarla sınırlı olmamak üzere) temel alüminyum ürünlere yönelik tüm şekillendirme işlemi adımları.
  • Bitirme faaliyetleri – boyutlandırma, tavlama, yüzey hazırlama ve işleme ile ileri imalat
  • Emisyon kontrolü – havaya, suya veya toprağa bırakılacak emisyonların arıtılması için.

Aşağıdaki Şekil 5-17, alüminyum ürünler ile ilgili süreçlerinin sistem sınırlarını göstermektedir.

Şekil 5-17: Alüminyum ürünlerin üretim sürecinin sistem sınırları

Alüminyum ürünlerin üretim süreçlerinden kaynaklanan PFC emisyonları yoktur.

Bu sürecin ürününün %5’ten fazla alaşım elementleri içerdiği durumlarda, ürünün gömülü emisyonlarının alaşım elementlerinin kütlesinin birincil eritme işleminden elde edilen işlenmemiş alüminyum gibi hesaplanması gerektiğine dikkat edin.

Ayrıca, kütle itibariyle %5’ten fazla diğer malzemeleri (örneğin, 7611 00 00 CN kodundaki yalıtım malzemeleri) içeren ürünler için, yalnızca alüminyum kütlesinin, üretilen malların kütlesi olarak rapor edileceğini unutmayın.

Alüminyum sektörü ürünleri için spesifik gömülü emisyonların nasıl elde edildiğini gösteren bir vaka çalışması verilmektedir.

İzleme ve raporlamaya yönelik sektöre özel gereksinimler

Emisyon izleme

Alüminyum sektörü için izlenmesi ve raporlanması gereken ilgili emisyonlar şunlardır:

  • Elektroliz sırasında önceden pişirilmiş karbon anotların veya yeşil anot macununun tüketiminden kaynaklanan karbondioksit emisyonları (doğrudan) – emisyonlar, karbon elektrotun alüminadan veya hava gibi diğer oksijen kaynaklarından gelen oksijenle reaksiyonundan kaynaklanır. Ayrıca Søderberg sürecinde yeşil anot macununun yerinde kendi kendine pişmesi (koklaşması) ile ilişkili emisyonlar da vardır.
  • Fırınlardan kaynaklanan karbondioksit emisyonları (doğrudan) (örn. bekletme, ön ısıtma, yeniden eritme ve tavlama), fırınlar için kullanılan yakıtların yanması ile ısıtılan yerlerde, sadece sabit tesislerden (araçlar gibi herhangi bir mobil üniteden kaynaklanan emisyonlar hariçtir).
  • Isıtmanın ve soğutmanın üretildiği yere bakılmaksızın (yani tesis içi üretimden veya tesis dışından ithalattan) üretim sürecinin sistem sınırları içinde tüketilen ölçülebilir ısıtma (örneğin buhar) ve soğutma üretiminden kaynaklanan karbondioksit emisyonları (doğrudan).
  • Sadece CF4 ve C2F6 için PFC emisyonları (doğrudan), alümina seviyeleri çok düştüğünde ve elektrolitik banyonun kendisi elektrolize uğradığında “Anot Etkisi” olarak bilinen kısa süreli bozulma koşulları sırasında oluşur.
  • Emisyon kontrolünden kaynaklanan karbondioksit emisyonları (doğrudan) (örneğin asidik baca gazı temizliği için kullanılan soda külü gibi karbonat ham maddelerinden).

Önceden pişirilmiş karbon anotların (aynı tesiste üretilseler bile) ve alüminanın üretimiyle ilgili emisyonların sistem sınırının dışında tutulduğunu unutmayın.

Yukarıdaki farklı kaynak akışlarından kaynaklanan doğrudan emisyonlar ayrı ayrı raporlanmamakta, ancak tesis veya üretim süreci için toplam doğrudan emisyonları oluşturmak üzere bir araya getirilmektedir.

Tüketilen elektrikten kaynaklanan dolaylı emisyonlar, doğrudan emisyonlardan ayrı olarak rapor edilmelidir. Bu sektör için dolaylı emisyonların yalnızca geçiş döneminde rapor edildiğini (kesin dönemde değil) unutmayın.

  • Ek kurallar

Emisyonların atfedilmesi

Alüminyum sektöründeki üretim süreçlerinin karmaşıklığı göz önünde bulundurulduğunda, geçiş dönemi boyunca “işlenmemiş alüminyum” veya “alüminyum ürünleri” toplu ürün kategorilerinden iki veya daha fazla ürün üreten tesislerde, hiçbir ara ürünün (yani süreçlerden birinin öncüsü) satılmaması veya başka bir şekilde tesis dışına aktarılmaması koşuluyla, kapsanan bu gruplardaki tüm ürünler için tek bir ortak üretim süreci tanımlanarak izlenebilir ve raporlanabilir.

Süreç emisyonlarının belirlenmesi

Birincil alüminyum üretiminden kaynaklanan PFC emisyonlarının (yalnızca CF4 ve C2F6) belirlenmesi için ek kurallar da geçerlidir. Ancak birincil alüminyumun öncü olarak kullanıldığı durumlarda, ilgili PFC emisyonları nihai ürünün gömülü emisyonlarının bir parçasını oluşturur.

Uygulama Yönetmeliğine göre iki farklı hesaplamaya dayalı yöntem mevcuttur. Her iki yöntem de eşdeğer kabul edilir, ancak her biri farklı veriler gerektirdiğinden, tesisinizin süreç kontrol ekipmanı için en uygun yöntemi seçmelisiniz:

  • “Eğim yöntemi” (Yöntem A) – burada “hücre günü başına anot etkisi dakikaları” (AEM) kaydedilir. AEM, anot etkilerinin sıklığını (anot etkilerinin sayısı / hücre-gün) anot etkilerinin ortalama süresiyle (anot etkisi dakikaları / meydana gelme) çarpımını ifade
  • “Aşırı gerilim yöntemi” (Yöntem B) – burada hücre başına “anot etkisi aşırı gerilimi” (AEO) [mV] kaydedilir. AEO, (zaman x hedef voltajın üzerindeki voltaj) integralinin veri toplama zamanına (süresine) bölünmesiyle

Hesaplama Yöntemi A – Eğim Yöntemi

Tablo 7-20: Eğim yöntemine ilişkin faaliyet verilerine ilişkin teknolojiye özgü emisyon faktörleri.

Teknoloji

CF4 için emisyon faktörü (SEFCF4)

[(kg CF4/t Al) / (AE- dak/hücre-gün)]

C2F6 için emisyon faktörü (FC2F6)

[t C2F6/ t CF4]

Eski Nokta Beslemeli Ön Pişirme (PFPB L)

0,122

0,097

Modern Nokta Beslemeli Ön Pişirme (PFPB M)

0,104

0,057

PFC emisyonları için tam otomatik anot etkisi müdahale stratejileri olmayan, Modern Nokta Beslemeli Ön Pişirme (PFPB MW)

– (*)

– (*)

Merkezi İşlenmiş Ön Pişirme (CWPB)

0,143

0,121

Yandan İşlenmiş Ön Pişirme (SWPB)

0,233

0,280

Dikey Saplama Søderberg (VSS)

0,058

0,086

Yatay Saplama Søderberg (HSS)

0,165

0,077

(*) Tesis, faktörü kendi ölçümleriyle belirlemek zorundadır. Bunun teknik olarak mümkün olmaması veya makul olmayan maliyetler içermesi halinde, CWPB metodolojisine ilişkin değerler kullanılacaktır.

Hesaplama Yöntemi B – Aşırı Gerilim Yöntemi

Aşırı gerilim yöntemi için aşağıdaki denklemler kullanılacaktır:

Tablo 7-21: Aşırı gerilim faaliyeti verileriyle ilgili teknolojiye özgü emisyon faktörleri.

 

Teknoloji

CF4 için emisyon faktörü

[(kg CF4/t Al) / mV]

C2F6 için emisyon faktörü

[t C2F6/ t CF4]

Merkezi İşlenmiş Ön Pişirme (CWPB)

1,16

0,121

Yandan İşlenmiş Ön Pişirme (SWPB)

3,65

0,252

  • Her iki yöntem için de asgari gereklilik: Uygulama Yönetmeliği, teknolojiye özgü emisyon faktörleri kullanılır.
  • Önerilen iyileştirme: CF4 ve C2F6 için tesise özgü emisyon faktörleri, endüstrinin en iyi uygulama kılavuzları dikkate alınarak en az her 3 yılda bir veya tesiste önemli değişiklikler yapıldıktan sonra sürekli veya aralıklı saha ölçümleri yoluyla belirlenir.

 PFC emisyonlarından kaynaklanan CO2(e) emisyonlarının hesaplanması

 Aşağıdaki formül (Denklem 26), bu gazlar için küresel ısınma potansiyelini (GWP) kullanarak CF4 ve C2F6 emisyonlarından CO2(e)’yi hesaplamak için kullanılabilir:

PFC emisyonları [t CO2(e)] = CF4 emisyonları [t] × GWPCF4 + C2F6 emisyonları [t] × GWPC2F6

İlgili GWP değerleri için lütfen Uygulama Yönetmeliğine bakınız.

Ayrıca, PFC’nin kaçak emisyonları, kanalın toplama verimliliği kullanılarak bir kanal veya bacada ölçülebilen emisyonlardan (“nokta kaynak emisyonları”) hesaplanarak dikkate alınır:

PFC emisyonları (toplam) = PFC emisyonları (kanal) / toplama verimliliği (Denklem 20)

Toplama verimliliği, tesise özel emisyon faktörleri belirlendiğinde ölçülecektir.

Ek raporlama gereklilikleri

Aşağıdaki Tablo 7-22, bir işletmeci olarak sizin tarafınızdan ithalatçılara emisyon verileri iletişiminizde sağlanması gereken ek bilgileri listelemektedir.

Tablo 7-22: CBAM raporunda talep edilen ek alüminyum sektörü parametreleri

Toplu mal kategorisi

Üç aylık raporda raporlama zorunluluğu

İşlenmemiş alüminyum

–      Bir ton işlenmemiş alüminyum ürünü üretmek için kullanılan hurda tonu.

 

–      Tüketici öncesi hurda olan hurdanın yüzdesi.

 

–      Alüminyum alaşımlarının içeriği: Alüminyum dışındaki elementlerin toplam içeriği %1’i geçerse bu elementlerin toplam yüzdesi.

Alüminyum ürünler

–      Bir ton işlenmemiş alüminyum ürünü üretmek için kullanılan hurda tonu.

 

–      Tüketici öncesi hurda olan hurdanın yüzdesi.

 

–      Alüminyum alaşımlarının içeriği: Alüminyum dışındaki elementlerin toplam içeriği %1’i geçerse bu elementlerin toplam yüzdesi.

 Bu parametreler üretilen mallara bağlıdır. Alaşım elementleri küçük bir rol oynar ve alüminyum ürünlerin CN sınıflandırmasına yansıtılmaz. Ancak, ürün %5’ten fazla alaşım elementi içeriyorsa, ürünün gömülü emisyonlarını, alaşım elementlerinin kütlesi birincil eritme işleminden elde edilen işlenmemiş alüminyummuş gibi hesaplamanız gerekir.

CBAM ürünleriniz için gerekli tüm parametreleri topladığınızdan ve bunları ürünlerinizin ithalatçılarına ilettiğinizden emin olmanız gerekir. Mallar CBAM kapsamında AB’ye ithal edildiğinde ithalatçının ek parametreleri bildirmesi gerekecektir.

Alüminyum sektörü için çalışılan örnek

 Aşağıdaki çalışılmış örnek, alüminyum sektörü ürünleri için spesifik yerleşik emisyonların nasıl türetildiğini göstermektedir. Daha sonra AB’ye yapılan ithalatın ortaya çıkan yerleşik emisyonları, geçiş döneminde raporlama için örneğin sonunda hesaplanır. Bu örnekte tesis, ara ürün satılırken her biri tek bir üretim süreci olarak tanımlanan işlenmemiş alüminyum ve alüminyum ürünler olmak üzere iki toplu mal kategorisinden ürünler üretmektedir. Bu nedenle “balon yaklaşımı” mümkün değildir.

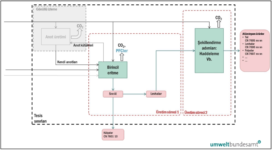
Şekil 7-13, tesisin ana hatlarını vermektedir ve sistem sınırlarını her bir üretim süreci için taranmış bir çizgi olarak göstermektedir. Her üretim sürecini gerçekleştiren fiziksel birimler “Birincil eritme” ve “Oluşturma adımları” altında gruplandırılmış ve her üretim süreci için farklı girdiler, çıktılar ve emisyon kaynakları tanımlanmıştır.

Şekil 7-13: Alüminyum örneği – genel bakış

Yukarıda tanımlanan iki üretim süreci şunlardır:

  • Üretim süreci 1 – üretim süreci 2’ye aktarılan külçeler (satılabilir) ve levhalar olarak işlenmemiş alüminyum üreten birincil eritme süreci rotası. Ham madde girdileri, hem tesiste üretilen, hem de başka bir yerden satın alınan anotlar ve alüminadır.
  • Üretim süreci 2 – tel, levha ve folyo gibi çeşitli alüminyum ürünler üreten farklı şekillendirme süreçleri. Ham madde girdileri, üretim süreci 1’den aktarılan işlenmemiş alüminyum levhalardır. Bu işlemden elde edilen hurdalar da bulunmaktadır. Bunlar, geri dönüşüm için tesis dışına gönderilir.

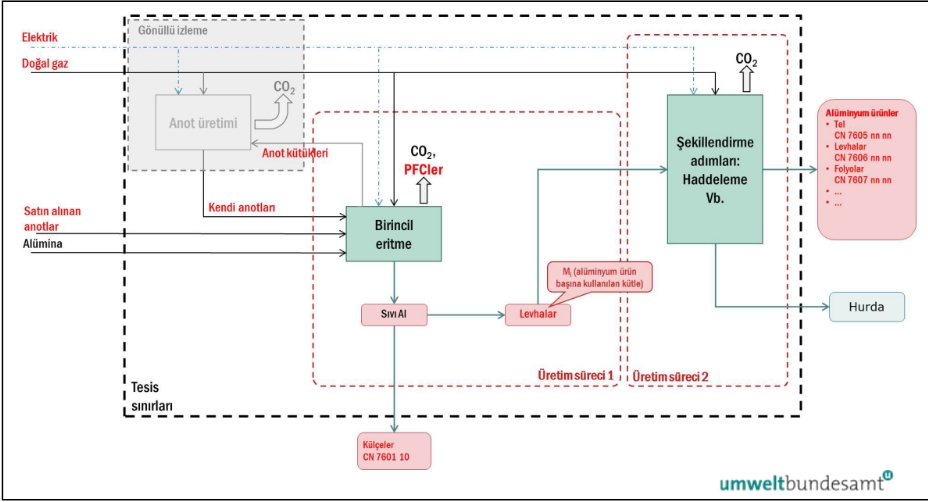
İkinci diyagram (Şekil 7-14) tesisten kaynaklanan doğrudan emisyon kaynaklarını tanımlar.

Şekil 7-14: Alüminyum örneği – Doğrudan emisyonların izlenmesi için kaynak akışlarının belirlenmesi

 Yukarıdaki doğrudan emisyonlar, hem üretim süreçlerinde yakıtın yanmasından, hem de birincil eritme işleminden (karbon anotlarının tüketiminden ve PFC’lerin oluşumundan) kaynaklanmaktadır.

Anotlar ham madde olduğundan ve dolayısıyla sıfır gömülü emisyona sahip olduğu düşünüldüğünden, yerinde anot üretiminin göz ardı edildiğini unutmayın. Anot tüketimini izlemek için, anot girişi ile geri dönüştürülen anot kütükleri arasındaki fark, anot tüketiminin faaliyet verileriyle sonuçlanır.

Bununla birlikte, eksiksiz olması için, isteğe bağlı olarak tüm doğrudan ve dolaylı emisyon kaynaklarını tam olarak izlemek isteyebilirsiniz; bu durumda, anot üretiminde tüketilen ham maddelerin ve ek yakıtların tam bir kütle dengesi de dahil olacaktır. Alümina tüketimi ne doğrudan emisyonlara, ne de gömülü emisyonlara katkıda bulunmadığından izlemeye gerek yoktur.

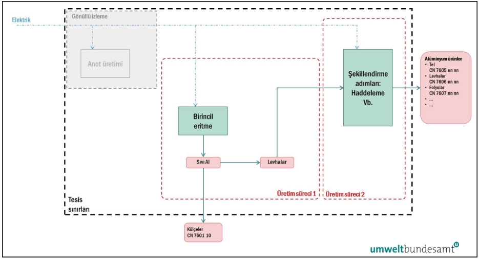
Üçüncü diyagram (Şekil 7-15), üretim süreçleri 1 ve 2 tarafından tüketilen elektrik tüketiminden kaynaklanan dolaylı emisyonları göstermektedir.

Şekil 7-15: Alüminyum örneği - Dolaylı emisyonların izlenmesi (elektrik tüketimi)

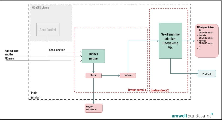
Dördüncü diyagram (Şekil 7-16) tesis için tüm kaynak akışları için eksiksiz bir izleme yaklaşımı sağlar.

Şekil 7-16: Alüminyum örneği – tam izleme yaklaşımı

 Şekil 7-16‘da kırmızı metinle vurgulanan girdiler ve çıktılar, her iki üretim süreci için emisyonları ilişkilendirmek ve doğrudan ve dolaylı spesifik gömülü emisyonları belirlemek amacıyla işletmeci tarafından izlenmesi gereken parametrelerdir.

Bu örnekte izlenen doğrudan ve dolaylı emisyonlar aşağıdakilerden kaynaklanmaktadır:

  • Yakıtın (doğal gaz) yanmasından ve karbon anotlarının tüketimin sürecinden kaynaklanan doğrudan CO2 emisyonları.
  • Elektroliz işlemi sırasında oluşan PFC’lerin doğrudan emisyonları.
  • Üretim süreci tarafından tüketilen elektrik enerjisinden kaynaklanan dolaylı
  • Üretim süreci 2 durumunda, öncülerdeki (süreç 1’de üretilen levhalar) gömülü

Öncü maddelerin girdilerinin (gömülü emisyonlarla birlikte) ve her üretim süreci tarafından üretilen alüminyum ürünlerin faaliyet seviyesinin de izlenmesi gerekmektedir.

Tablo 7-23 toplam doğrudan ve dolaylı spesifik gömülü emisyonları belirlemek amacıyla izlenen iki üretim sürecinin girdi ve çıktılarını özetlemektedir.

Tablo 7-23: Alüminyum örneğinin girdi ve üretim seviyeleri

Üretim:

Külçeler ve sıvı alüminyum, toplam

200 000 t

 

Külçeler (satış):

80 000 t

 

Süreç 2’ye birincil alüminyum (levhalar)

120 000 t

 

Alüminyum ürünler (süreç 2)

 

 

Tel (CN 7605)

45 000 t

 

Levhalar (CN 7606)

60 000 t

 

Folyolar (CN 7607)

8 000 t

 

Toplam Alüminyum ürünler (süreç 2)

113 000 t

 

Satılan hurda

7 000 t

Girdiler:

Alümina

380 000 t

 

Elektrotlar (kendi ürettiğiniz ve satın aldığınız toplam, eksi kütükler)

69 000 t

 

Doğal gaz (Süreç 1 için 12 219 ton, Süreç 2 için 1 962 ton)

14 181 t

İşlenmemiş alüminyumun bir kısmı külçe halinde (80 000 ton) saha dışında satılırken, 120 000 ton üretim süreci 2’de öncü olarak kullanılıyor ve sonunda 7 000 ton hurda bulunuyor. Hurda olarak sıfır gömülü emisyona sahip olan alüminyum hurdasına herhangi bir emisyon atfedilmemektedir.

Tablo 7-24 doğrudan emisyonların hesaplanmasını ve bunların her bir üretim sürecine atfedilmesini özetlemektedir. Tablo 7-25 dolaylı emisyonlara ilişkin hesaplamayı sunmaktadır.

Tablo 7-24: Alüminyum örneği – Tesisin toplam doğrudan emisyonları

Doğrudan Emisyonlar CO2e

Emisyonlar

Birimler

Elektrotlardan (3,664 t CO2 / t C faktörü kullanılarak):

252 816

t CO2

Doğal gazdan (NCV = 48 GJ/t, EF=56,1 t CO2 / TJ):

32 902

t CO2

PFC’lerden 

25 282

t CO2e

Toplam Süreç 1 (birincil alüminyum)

311 000

t CO2e

Toplam Süreç 2 (nihai alüminyum ürünler), doğal gazdan kaynaklanan emisyonlar

5 283

t CO2

Tesisin toplam doğrudan emisyonları

316 283

t CO2

 Tablo 7-25: Alüminyum örneği – Tesisatın toplam dolaylı emisyonları

Dolaylı emisyonlar

Elektrik tüketimi

(MWh)

EF (t CO2 / MWh)

Emisyonlar (t CO2)

Süreç 1 (birincil)

3 000 000

0,410 

1 230 000

Süreç 2 (nihai ürünler)

105 000

0,410

43 050

Toplam dolaylı emisyonlar

 

 

1 273 050

 Yukarıdaki tablolardaki veriler kullanılarak doğrudan ve dolaylı spesifik yerleşik emisyonlar, Tablo 7-26‘da gösterildiği gibi her birleştirilmiş mal kategorisi için ayrı ayrı hesaplanır.

Tablo 7-26: Karmaşık nihai alüminyum ürünlerin spesifik gömülü emisyonlarının örnek hesaplaması

 

Üretim seviyeleri (t)

Sürecin toplam emisyonları

(t CO2 e)

Öncünün (t

/ t) kütle oranı (Mi)

SEE

Doğrudan (t CO2 e/

t)

SEE

dolaylı (t CO2e / t)

Süreç 1 (işlenmemiş alüminyum – külçeler ve levhalar)

 

Ürün

 

Doğrudan

Dolaylı

 

Doğrudan

Dolaylı

 

Külçeler

80 000

 

 

 

 

 

 

Levhalar

120 000

 

 

 

 

 

 

Toplam

200 000

311 000

1 230 000

 

1,555

6,150

Süreç 2 (nihai Alüminyum ürünler)

Öncü

Levhalar

120 000

 

 

1,062

1,651

6,531

Alüminyum ürünler

 

113 000

5 283

43 050

 

0,047

0,381

Nihai alüminyum ürünlerinin toplam gömülü emisyonları

 

 

1,698

6,912

Yukarıdaki nihai alüminyum ürünlerinin toplam gömülü emisyonlarını hesaplarken, öncü maddenin kütle oranı (Mi) dikkate alınır. Bu, bir ton alüminyum ürün başına tüketilen işlenmemiş alüminyum levhaların kütlesidir ve şu şekilde hesaplanır:

  • Kütle levhaları / kütle alüminyum ürünleri: 120 000 t / 113 000 t = 1,062 t / t (yukarıdaki gibi).

Öncünün doğrudan ve dolaylı SEEi değerleri daha sonra bu orana göre ayarlanır, yani:

  • Doğrudan SEEi (öncü) için: 1,555 t CO2 / t x 1,062 t / t= 1,651 t CO2 /

Nihai kompleks alüminyum ürününün toplam doğrudan ve dolaylı spesifik gömülü emisyonları, yukarıdaki gibi alüminyum ürünleri için üretim sürecinin emisyonlarına öncü maddenin SEE değerleri (Mi tarafından ayarlanmış) eklenerek hesaplanır.

Yukarıdaki yaklaşımı kullanarak, geçiş dönemi sırasında nihai alüminyum ürününün AB’ye ithalatına ilişkin CBAM raporlama yükümlülüğü belirlenebilir; örneğin, 100 ton temel alüminyum ürününün (örneğin levhaların) ithalatı için:

·       Geçiş dönemi (yalnızca rapor):

  • Doğrudan gömülü emisyonlar = 100 t x 1,698 t CO2 / t = 169,8 t CO2
  • Dolaylı gömülü emisyonlar = 100 t x 6,912 t CO2 / t = 691,2 t CO2

Toplam: 861,0 t CO2